系统分析与设计课程作业
This project is maintained by chengwenwu
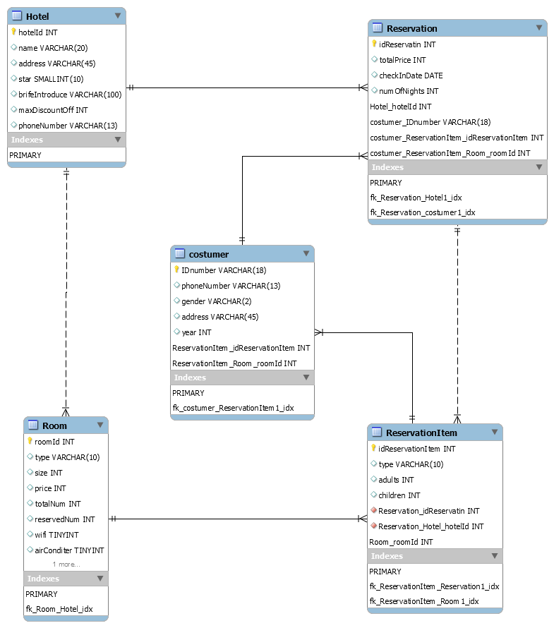
1、使用类图,分别对 Asg_RH 文档中 Make Reservation 用例以及 Payment 用例开展领域建模。然后,根据上述模型,给出建议的数据表以及主要字段,特别是主键和外键
Make Reservation建模:

payment建模:


从mySQL导出脚本:
-- MySQL Script generated by MySQL Workbench
-- Sun May 5 15:52:00 2019
-- Model: New Model Version: 1.0
-- MySQL Workbench Forward Engineering
SET @OLD_UNIQUE_CHECKS=@@UNIQUE_CHECKS, UNIQUE_CHECKS=0;
SET @OLD_FOREIGN_KEY_CHECKS=@@FOREIGN_KEY_CHECKS, FOREIGN_KEY_CHECKS=0;
SET @OLD_SQL_MODE=@@SQL_MODE, SQL_MODE='ONLY_FULL_GROUP_BY,STRICT_TRANS_TABLES,NO_ZERO_IN_DATE,NO_ZERO_DATE,ERROR_FOR_DIVISION_BY_ZERO,NO_ENGINE_SUBSTITUTION';
-- -----------------------------------------------------
-- Schema mydb
-- -----------------------------------------------------
-- -----------------------------------------------------
-- Schema mydb
-- -----------------------------------------------------
CREATE SCHEMA IF NOT EXISTS `mydb` DEFAULT CHARACTER SET utf8 ;
USE `mydb` ;
-- -----------------------------------------------------
-- Table `mydb`.`table1`
-- -----------------------------------------------------
CREATE TABLE IF NOT EXISTS `mydb`.`table1` (
)
ENGINE = InnoDB;
-- -----------------------------------------------------
-- Table `mydb`.`table2`
-- -----------------------------------------------------
CREATE TABLE IF NOT EXISTS `mydb`.`table2` (
)
ENGINE = InnoDB;
-- -----------------------------------------------------
-- Table `mydb`.`table3`
-- -----------------------------------------------------
CREATE TABLE IF NOT EXISTS `mydb`.`table3` (
)
ENGINE = InnoDB;
-- -----------------------------------------------------
-- Table `mydb`.`Hotel`
-- -----------------------------------------------------
CREATE TABLE IF NOT EXISTS `mydb`.`Hotel` (
`hotelId` INT NOT NULL,
`name` VARCHAR(20) NULL,
`address` VARCHAR(45) NULL,
`star` SMALLINT(10) NULL,
`brifeIntroduce` VARCHAR(100) NULL,
`maxDiscountOff` INT NULL,
`phoneNumber` VARCHAR(13) NULL,
PRIMARY KEY (`hotelId`))
ENGINE = InnoDB;
-- -----------------------------------------------------
-- Table `mydb`.`Room`
-- -----------------------------------------------------
CREATE TABLE IF NOT EXISTS `mydb`.`Room` (
`roomId` INT NOT NULL,
`type` VARCHAR(10) NULL,
`size` INT NULL,
`price` INT NULL,
`totalNum` INT NULL,
`reservedNum` INT NULL,
`wifi` TINYINT NULL,
`airConditer` TINYINT NULL,
`Hotel_hotelId` INT NOT NULL,
PRIMARY KEY (`roomId`),
INDEX `fk_Room_Hotel_idx` (`Hotel_hotelId` ASC) VISIBLE,
CONSTRAINT `fk_Room_Hotel`
FOREIGN KEY (`Hotel_hotelId`)
REFERENCES `mydb`.`Hotel` (`hotelId`)
ON DELETE NO ACTION
ON UPDATE NO ACTION)
ENGINE = InnoDB;
-- -----------------------------------------------------
-- Table `mydb`.`ReservationItem`
-- -----------------------------------------------------
CREATE TABLE IF NOT EXISTS `mydb`.`ReservationItem` (
`idReservationItem` INT NOT NULL,
`type` VARCHAR(10) NULL,
`adults` INT NULL,
`children` INT NULL,
`Reservation_idReservatin` INT NOT NULL,
`Reservation_Hotel_hotelId` INT NOT NULL,
`Room_roomId` INT NOT NULL,
PRIMARY KEY (`idReservationItem`, `Room_roomId`),
INDEX `fk_ReservationItem_Reservation1_idx` (`Reservation_idReservatin` ASC, `Reservation_Hotel_hotelId` ASC) VISIBLE,
INDEX `fk_ReservationItem_Room1_idx` (`Room_roomId` ASC) VISIBLE,
CONSTRAINT `fk_ReservationItem_Reservation1`
FOREIGN KEY (`Reservation_idReservatin` , `Reservation_Hotel_hotelId`)
REFERENCES `mydb`.`Reservation` (`idReservatin` , `Hotel_hotelId`)
ON DELETE NO ACTION
ON UPDATE NO ACTION,
CONSTRAINT `fk_ReservationItem_Room1`
FOREIGN KEY (`Room_roomId`)
REFERENCES `mydb`.`Room` (`roomId`)
ON DELETE NO ACTION
ON UPDATE NO ACTION)
ENGINE = InnoDB;
-- -----------------------------------------------------
-- Table `mydb`.`costumer`
-- -----------------------------------------------------
CREATE TABLE IF NOT EXISTS `mydb`.`costumer` (
`IDnumber` VARCHAR(18) NOT NULL,
`phoneNumber` VARCHAR(13) NULL,
`gender` VARCHAR(2) NULL,
`address` VARCHAR(45) NULL,
`year` INT NULL,
`ReservationItem_idReservationItem` INT NOT NULL,
`ReservationItem_Room_roomId` INT NOT NULL,
PRIMARY KEY (`IDnumber`, `ReservationItem_idReservationItem`, `ReservationItem_Room_roomId`),
INDEX `fk_costumer_ReservationItem1_idx` (`ReservationItem_idReservationItem` ASC, `ReservationItem_Room_roomId` ASC) VISIBLE,
CONSTRAINT `fk_costumer_ReservationItem1`
FOREIGN KEY (`ReservationItem_idReservationItem` , `ReservationItem_Room_roomId`)
REFERENCES `mydb`.`ReservationItem` (`idReservationItem` , `Room_roomId`)
ON DELETE NO ACTION
ON UPDATE NO ACTION)
ENGINE = InnoDB;
-- -----------------------------------------------------
-- Table `mydb`.`Reservation`
-- -----------------------------------------------------
CREATE TABLE IF NOT EXISTS `mydb`.`Reservation` (
`idReservatin` INT NOT NULL,
`totalPrice` INT NULL,
`checkInDate` DATE NULL,
`numOfNights` INT NULL,
`Hotel_hotelId` INT NOT NULL,
`costumer_IDnumber` VARCHAR(18) NOT NULL,
`costumer_ReservationItem_idReservationItem` INT NOT NULL,
`costumer_ReservationItem_Room_roomId` INT NOT NULL,
PRIMARY KEY (`idReservatin`, `Hotel_hotelId`, `costumer_IDnumber`, `costumer_ReservationItem_idReservationItem`, `costumer_ReservationItem_Room_roomId`),
INDEX `fk_Reservation_Hotel1_idx` (`Hotel_hotelId` ASC) VISIBLE,
INDEX `fk_Reservation_costumer1_idx` (`costumer_IDnumber` ASC, `costumer_ReservationItem_idReservationItem` ASC, `costumer_ReservationItem_Room_roomId` ASC) VISIBLE,
CONSTRAINT `fk_Reservation_Hotel1`
FOREIGN KEY (`Hotel_hotelId`)
REFERENCES `mydb`.`Hotel` (`hotelId`)
ON DELETE NO ACTION
ON UPDATE NO ACTION,
CONSTRAINT `fk_Reservation_costumer1`
FOREIGN KEY (`costumer_IDnumber` , `costumer_ReservationItem_idReservationItem` , `costumer_ReservationItem_Room_roomId`)
REFERENCES `mydb`.`costumer` (`IDnumber` , `ReservationItem_idReservationItem` , `ReservationItem_Room_roomId`)
ON DELETE NO ACTION
ON UPDATE NO ACTION)
ENGINE = InnoDB;
SET SQL_MODE=@OLD_SQL_MODE;
SET FOREIGN_KEY_CHECKS=@OLD_FOREIGN_KEY_CHECKS;
SET UNIQUE_CHECKS=@OLD_UNIQUE_CHECKS;
2、使用 UML State Model,对每个订单对象生命周期建模
